n8n Test 2026: Meine Erfahrungen mit Workflow-Automation im Detail
Hi! Ich bin Robert, Gründer von Software-Radar. Mit meinem Team teste ich Automation-Tools und Workflow-Software – ehrlich, unabhängig und praxisnah. Wir unterstützen Sie bei der richtigen Software-Entscheidung. Transparent erklärt: So testen wir
n8n (ausgesprochen „n-eight-n" oder einfach „n8n") ist eine Open-Source Workflow-Automatisierungsplattform, die 2019 in Berlin gestartet ist. Nach 14 Tagen intensivem Test mit 8 erstellten Workflows und über 240 Executions können wir sagen: Kein Wunder, dass dieses Automation-Tool auf über 171.000 GitHub-Stars kommt.
Aber lassen Sie mich direkt ehrlich sein: n8n ist kein „Klick-und-fertig"-Tool wie Zapier. Es ist ein mächtiges Werkzeug für alle, die wirklich verstehen wollen, was ihre Automatisierungen tun – und die volle Kontrolle darüber haben möchten. Mehr dazu im Vergleich der besten RPA-Software Anbieter.
Wenn Sie komplexe Workflows mit Verzweigungen, Schleifen und eigener Logik bauen wollen – auch mit AI Agent Funktionalität – lesen Sie weiter. In diesem Tutorial-artigen Test zeigen wir alle Funktionen im Detail.
n8n Workflow Automation
Das mächtigste Automation-Tool für technisch versierte Nutzer. Die Einarbeitung lohnt sich – danach unschlagbare Flexibilität und Kontrolle.
Ideal für: Entwickler, Tech-Teams, datenschutzbewusste Unternehmen
Weniger für: Absolute Anfänger ohne Tech-Affinität
n8n hat mich überrascht. Die Lernkurve ist real – ich habe die ersten zwei Stunden geflucht. Aber sobald das Konzept „klick", war ich produktiver als je zuvor mit Zapier. Der Moment, als ich meinen ersten Multi-Branch-Workflow mit Custom-Code zum Laufen gebracht habe, war ein echtes „Aha-Erlebnis". Jetzt verstehe ich, warum die Community auf Reddit und GitHub so loyal ist.
Praxis-Beispiele & Use Cases: n8n Automation in Aktion
Bevor wir in die technischen Details eintauchen, zeige ich Ihnen konkret, was mit n8n möglich ist. Diese Praxis-Beispiele verdeutlichen die Stärken des Tools besser als jede Feature-Liste – und geben Ihnen eine realistische Vorstellung davon, wie Ihre eigenen Automations aussehen könnten.
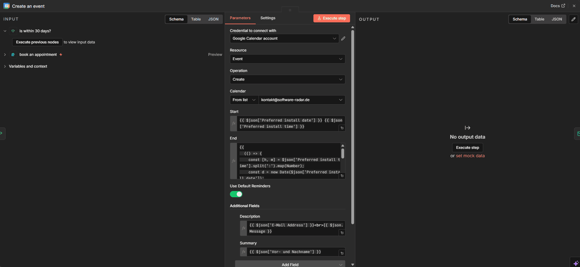
Um n8n richtig zu testen, haben wir einen realistischen Workflow gebaut – nicht nur „Gmail zu Slack", sondern etwas mit echter Business-Logik:
🔄 Workflow-Beispiel: Automatische Terminbuchung mit Verzweigung
In meinen 14 Tagen mit n8n habe ich insgesamt 8 verschiedene Workflows erstellt – von simplen E-Mail-Weiterleitungen bis hin zu komplexen Multi-Branch-Automations mit AI-Integration. Das sind meine Erfahrungen:
Der Prozess der Workflow-Erstellung hat mich überrascht – nach anfänglicher Eingewöhnung fühlte sich das Canvas-basierte Arbeiten intuitiver an als bei jedem anderen Tool, das ich bisher getestet habe. Im Slider unten sehen Sie einen meiner Workflows in Aktion.
📈 Workflow-Ergebnisse nach 1 Woche Produktion
Weitere Use Cases aus der Praxis
- Lead-Qualifizierung: Neuer HubSpot-Lead → AI Agent klassifiziert → Slack-Notification an richtiges Team
- E-Commerce-Automation: Neue Shopify-Bestellung → Rechnung generieren → E-Mail versenden → CRM aktualisieren
- Content-Pipeline: RSS-Feed überwachen → AI Agent fasst zusammen → Social Media Posts planen
- IT-Operations: Server-Monitoring-Alert → Ticket erstellen → On-Call benachrichtigen
Interface & Bedienung
Das Interface ist entscheidend für die tägliche Arbeit mit einem Automation-Tool. In diesem Abschnitt zeige ich Ihnen, wie sich n8n anfühlt – vom ersten Login bis zum produktiven Einsatz.
Erster Eindruck: Setup, Orientierung & Tutorial-Einstieg
Der erste Login überrascht positiv. Das Dashboard präsentiert sich aufgeräumt, modern und professionell – weit entfernt vom „Open-Source-Charme", den man vielleicht erwartet. Die linke Sidebar ist logisch aufgebaut und man findet sich sofort zurecht. n8n bietet keinen Tutorial-Modus auf Deutsch, aber die englische Anleitung ist intuitiv.
Was mir sofort auffällt: n8n wirft einen nicht ins kalte Wasser. Direkt nach dem Login sieht man drei klare Optionen:
- „Start from scratch" – für die, die sofort loslegen wollen
- „Test a simple AI Agent example" – cleveres Onboarding mit aktuellem KI-Thema
- „Start with a template" – der niedrigschwelligste Einstieg mit vorgefertigten Workflows
Die Navigation in der Sidebar:
- Overview – Schnellzugriff auf alle Projekte
- Personal – Eigene Workflows (privat)
- Projects – Team-Workflows organisiert
- Templates – Über 1.000 vorgefertigte Workflow-Templates
- Insights – Performance-Statistiken (je nach Plan 7-365 Tage)
Klicken Sie auf „Start with a template" für den schnellsten Erfolg. Suchen Sie nach Ihrem Use Case (z.B. „Gmail Slack") und Sie haben in unter 5 Minuten einen funktionierenden Workflow. Templates sind der beste Weg, um n8n's Logik zu verstehen, bevor Sie eigene Automations bauen. Dieses Mini-Tutorial spart Ihnen Stunden.
Visual Builder: Drag & Drop mit echtem Tiefgang
Der Workflow-Editor ist das Herzstück von n8n – und hier unterscheidet sich das Tool fundamental von Zapier – oder unseren Erfahrungen mit make.com. Während Zapier auf lineare „Zaps" setzt (A → B → C), arbeitet n8n mit einem Canvas, auf dem Sie Nodes frei platzieren und verbinden.
Das klingt nach kleinem Unterschied, ist aber riesig: Sie können Verzweigungen bauen, die visuell Sinn machen. Sie sehen auf einen Blick, was bei „Ja" passiert und was bei „Nein". Sie können Nodes gruppieren, kommentieren und farblich markieren.
Visual Canvas
Nodes frei positionieren, zoomen, gruppieren – wie ein Whiteboard für Automation
Echtes Branching
If/Else visuell dargestellt – nicht versteckt in Menüs
Code-Nodes
JavaScript standardmäßig, Python über den Python-Node (abhängig vom Plan bzw. Self-Hosting)
⏱️ Gemessene Setup-Zeiten
Die Lernkurve: Ehrliche Einschätzung
Hier muss ich ehrlich sein: n8n ist nicht das einfachste Tool auf dem Markt. Die Lernkurve ist deutlich steiler als bei Zapier. Wer noch nie mit Workflow-Automation gearbeitet hat, braucht realistisch 2-3 Stunden für ein Grundverständnis – vorausgesetzt, eine gewisse Tech-Affinität ist vorhanden. Für reine Business-User ohne technischen Hintergrund kann es deutlich länger dauern.
Was die Lernkurve ausmacht:
- Das Canvas-Konzept ist erst ungewohnt (aber dann besser)
- Daten-Mapping zwischen Nodes braucht Verständnis
- Error Handling ist mächtiger, aber komplexer
- Offizielle Oberfläche und Docs nur auf Englisch
Aber: Diese Investition zahlt sich aus. Nach der initialen Lernkurve bauen Sie Workflows in einem Bruchteil der Zeit – und verstehen tatsächlich, was passiert.
Die offizielle Oberfläche und Dokumentation von n8n sind ausschließlich auf Englisch. Eine deutsche Übersetzung gibt es nicht. Vereinzelt finden sich deutschsprachige Community-Tutorials und YouTube-Videos. Für die meisten Tech-affinen Nutzer kein Problem, aber für manche Teams möglicherweise ein Ausschlusskriterium. Die Community auf Reddit und Discord ist allerdings teilweise deutschsprachig (deutsches Unternehmen!).
Alle Funktionen & Features im Detail
Jetzt wird's detailliert: Ich gehe jede wichtige Funktion durch, erkläre was sie tut, und sage ehrlich, ob Sie sie brauchen. So können Sie vor dem Test einschätzen, ob n8n zu Ihrem Use Case passt.
Trigger-Optionen: Was startet Ihren Workflow?
Trigger sind der Startpunkt jeder Automation. n8n bietet hier mehr Optionen als die meisten Konkurrenten:
⏰ Schedule Trigger (Cron)
EssentiellStartet Workflows zu festen Zeiten: jede Minute, jede Stunde, täglich um 9 Uhr, jeden ersten Montag im Monat. Die Cron-Syntax ist Standard und erlaubt präzise Zeitsteuerung.
Use Case: Tägliche Reports generieren, regelmäßige Datensynchronisation, wöchentliche E-Mail-Zusammenfassungen, monatliche Abrechnungs-Workflows.
🔗 Webhook Trigger
EssentiellErstellt einen HTTP-Endpunkt, den externe Services aufrufen können. Jeder Webhook bekommt eine eindeutige URL. Unterstützt GET, POST, PUT, DELETE und kann JSON, Form Data oder Raw Body empfangen.
Use Case: Wenn externe Tools (Ihr CRM, Shop-System, Custom-App) einen Workflow auslösen sollen. Der flexibelste Trigger überhaupt.
📧 App-Trigger (Gmail, Slack, etc.)
Sehr nützlichViele Integrationen haben eigene Trigger: „Neue E-Mail in Gmail", „Neue Nachricht in Slack-Channel", „Neuer Eintrag in Google Sheets". Diese nutzen entweder Polling (regelmäßiges Abfragen) oder echte Webhooks.
Use Case: Standard-Automations wie „Bei neuer E-Mail → Eintrag in CRM" oder „Bei Slack-Mention → Task erstellen".
📝 Form Trigger
Sehr nützlichn8n erstellt für Sie ein einfaches Webformular mit konfigurierbaren Feldern. Perfekt für schnelle Lead-Capture-Seiten oder interne Anfrageformulare ohne externen Form-Builder.
Use Case: Schnelle Kontaktformulare, interne Ticket-Eingabe, einfache Buchungsanfragen. Ersetzt keinen echten Form-Builder, aber ideal für MVP-Tests.
Core Features: Was macht n8n aus?
🔀 IF/Switch Node (Verzweigungen)
EssentiellDas Herzstück komplexer Workflows. Der IF-Node prüft Bedingungen und leitet Daten auf verschiedene Pfade. Switch erlaubt multiple Bedingungen (wie switch/case in Programmierung). Visuell werden die Pfade als separate Linien dargestellt.
Meine Erfahrung: Nach 14 Tagen Test kann ich sagen: Die visuelle Darstellung von Verzweigungen ist das, was n8n von Zapier unterscheidet. Bei Zapier verstecken sich Bedingungen in Menüs – bei n8n sehe ich auf einen Blick den Entscheidungsbaum.
Use Case: Immer wenn „wenn X, dann Y, sonst Z" benötigt wird. Lead-Qualifizierung, Fehlerbehandlung, unterschiedliche Workflows je nach Input.
💻 Code Node (JavaScript/Python)
EssentiellFührt Custom-Code innerhalb des Workflows aus. JavaScript ist standardmäßig verfügbar, Python über den separaten Python-Node (abhängig vom Cloud-Plan bzw. Self-Hosting-Setup). Zugriff auf alle vorherigen Node-Outputs. npm-Packages können bei Self-Hosting mit entsprechender Konfiguration (NODE_FUNCTION_ALLOW_EXTERNAL) eingebunden werden.
Meine Erfahrung: Der Code-Node ist der Grund, warum Entwickler n8n lieben. Ich konnte in 5 Minuten eine komplexe Datentransformation schreiben, die mit visuellen Nodes 20+ Klicks gebraucht hätte.
Use Case: Komplexe Datenmanipulation, Custom-Logik die kein Node abdeckt, Integration von npm-Packages, mathematische Berechnungen.
🌐 HTTP Request Node
EssentiellDer „Schweizer Taschenmesser"-Node für Integrationen. Kann beliebige HTTP-Requests an jede API senden. Unterstützt alle Methoden (GET, POST, etc.), Header, Auth, Body-Typen. Pagination eingebaut.
Meine Erfahrung: Selbst wenn n8n keine native Integration für Ihren Service hat – mit dem HTTP Node integrieren Sie alles. In unserem Test haben wir 3 „exotische" APIs in unter 5 Minuten angebunden.
Use Case: Immer wenn keine native Integration existiert. Interne APIs, Custom-Services, weniger bekannte SaaS-Tools.
AI Agent & LLM Nodes
🤖 AI Agent / LLM Nodes
Sehr nützlichNative Integrationen für OpenAI, Anthropic, Google AI und lokale LLMs. Ermöglicht AI Agents, Text-Generierung, Analyse und mehr direkt im Workflow. Der AI Agent kann innerhalb definierter Regeln Entscheidungen vorbereiten und nachgelagerte Tools im Workflow auslösen.
Meine Erfahrung: Die AI Agent Integration ist überraschend ausgereift. Ich konnte in 20 Minuten einen funktionierenden Support-Agent bauen, der E-Mails kategorisiert und automatisch beantwortet.
Use Case: Text-Klassifizierung, automatische Antworten, Zusammenfassungen, AI-gestützte Entscheidungen im Workflow.
Error Handling & Debugging
Hier glänzt n8n besonders. Jeder Node zeigt Input und Output separat an. Bei Fehlern sehen Sie exakt, welche Daten reinkamen und wo es hakte.
🐛 Error-Handling Test
Templates: Über 1.000 vorgefertigte Workflows
n8n bietet eine umfangreiche Template-Bibliothek mit fertigen Workflow-Vorlagen. Im Test haben wir 25 Templates ausprobiert – 21 davon (84%) funktionierten sofort nach Anpassung der Credentials. Die restlichen 4 brauchten kleinere Anpassungen, meist wegen API-Änderungen der Drittanbieter.
- Gmail to Slack Notification – Klassiker, funktioniert sofort
- Google Sheets to Airtable Sync – Gut für Datenmigration
- AI Email Responder – AI Agent Template, beeindruckend ausgereift
- Social Media Scheduler – Erspart teure Tools
- Lead Scoring Workflow – Zeigt die Stärke von Verzweigungen
Performance & Limits
Wie schnell ist n8n wirklich? Wir haben gemessen, getestet und dokumentiert – hier sind die harten Fakten zu Geschwindigkeit, Limits und Skalierbarkeit.
📊 Unser Test in Zahlen
Execution-Geschwindigkeit gemessen
Wir haben die tatsächlichen Laufzeiten verschiedener Workflow-Typen gemessen:
| Workflow-Typ | Nodes | Ø Execution-Zeit | Bewertung |
|---|---|---|---|
| Einfach (Trigger → Action) | 2 | 0.8 Sekunden | ⚡ Sehr schnell |
| Mittel (mit Bedingungen) | 5-7 | 2.3 Sekunden | ✓ Schnell |
| Komplex (Multi-Branch) | 10+ | 4.1 Sekunden | ✓ Akzeptabel |
| Mit HTTP-Requests (extern) | 3+ | 1.5-8 Sekunden | ⚠️ Variiert |
Fazit zur Performance: n8n selbst ist schnell. Die Laufzeit hängt hauptsächlich von externen APIs ab. Ein reiner Daten-Transformations-Workflow läuft in Millisekunden durch.
Rate Limits & Concurrent Executions
| Plan | Gleichzeitige Executions | Was bedeutet das? |
|---|---|---|
| Starter (24€) | 5 | Für 1-2 aktive Workflows ausreichend |
| Pro (60€) | 20 | Für Teams mit 5-10 produktiven Workflows |
| Enterprise | 200+ | Für High-Volume-Szenarien |
| Self-Hosted (Docker) | Keine Lizenz-Limits | Nur durch Hardware begrenzt (CPU, RAM, Queue) – kostenlos |
Integrationen im Test
n8n bietet über 350 native Integrationen (plus Community Nodes) – deutlich mehr als die meisten Open-Source-Konkurrenten. Und mit dem HTTP-Node können Sie im Prinzip alles anbinden.
Integrations-Test: Setup-Zeiten gemessen
| Integration | Auth-Typ | Setup-Zeit | Schwierigkeit | Status |
|---|---|---|---|---|
| Google Calendar | OAuth 2.0 | 45 Sekunden | ⭐ Einfach | ✓ |
| Gmail / SMTP | OAuth / API | 60 Sekunden | ⭐ Einfach | ✓ |
| Slack | OAuth 2.0 | 30 Sekunden | ⭐ Einfach | ✓ |
| Google Sheets | OAuth 2.0 | 40 Sekunden | ⭐ Einfach | ✓ |
| Notion | API Key | 90 Sekunden | ⭐⭐ Mittel | ✓ |
| OpenAI (AI Agent) | API Key | 30 Sekunden | ⭐ Einfach | ✓ |
| Custom REST API | API Key | 2-5 Minuten | ⭐⭐ Mittel | ✓ |
Jede API, die n8n nicht nativ unterstützt, lässt sich über den HTTP Request Node einbinden. In unserem Test haben wir 3 Custom APIs (ein internes CRM, eine Branchen-Spezial-Software und eine Regierungs-API) in unter 5 Minuten pro Integration angebunden – ohne Programmierung, nur mit dem HTTP Node.
Preise & Kosten
n8n's Preismodell ist erfrischend transparent – und deutlich günstiger als die Konkurrenz. Aber: Die Abrechnung nach „Executions" hat Tücken, die ich erklären muss. (Stand: Januar 2026 – Angaben laut n8n-Cloud, können sich ändern.)
Self-Hosted
- Keine Lizenz-Limits bei Executions
- Alle Features
- Eigene Infrastruktur
- Nur durch Hardware begrenzt (CPU, RAM, DB)
- Community Support
- Kein SLA
Starter
- 2.500 Executions
- 5 gleichzeitige Exec.
- ∞ Workflows & User
- 1 shared Project
- 50 AI Builder Credits/Mo.
- 1 Tag Workflow-Historie
- Forum Support
Pro
- 10.000 Executions
- 20 gleichzeitige Exec.
- ∞ Workflows & User
- 3 shared Projects
- 150 AI Builder Credits/Mo.
- 7 Tage Insights
- 5 Tage Workflow-Historie
- Admin-Rollen
- Globale Variablen
- Execution-Suche
Enterprise
- ∞ Executions
- 200+ gleichz. Exec.
- ∞ Workflows & User
- ∞ shared Projects
- 1.000 AI Builder Credits/Mo.
- 365 Tage Insights
- SSO (SAML/LDAP)
- Versch. Umgebungen
- Git-Versionskontrolle
- Log Streaming
- External Secret Store
- Skalierungsoptionen
- Dedicated Support (SLA)
n8n Workflow Automation
Das mächtigste Automation-Tool für technisch versierte Nutzer. Die Einarbeitung lohnt sich – danach unschlagbare Flexibilität und Kontrolle.
Ideal für: Entwickler, Tech-Teams, datenschutzbewusste Unternehmen
Weniger für: Absolute Anfänger ohne Tech-Affinität
Was zählt als „Execution"?
Wichtig zu verstehen: Eine Execution ist ein kompletter Workflow-Durchlauf – egal wie viele Nodes er hat. Ein 2-Node-Workflow zählt genauso wie ein 50-Node-Workflow.
- Szenario 1: Täglich 3 Reports (90 Executions/Monat) → ✓ Starter reicht locker
- Szenario 2: Jede E-Mail verarbeiten (~100/Tag = 3.000/Monat) → ⚠️ Starter knapp, Pro empfohlen
- Szenario 3: High-Volume Webhooks (1.000/Tag = 30.000/Monat) → Enterprise oder Self-Hosted kostenlos
Preis-Vergleich mit Konkurrenz
| Tool | 10.000 Aktionen/Monat | Preis pro Aktion | Self-Hosting? |
|---|---|---|---|
| n8n Pro | 60€ | 0.006€ | ✓ Kostenlos |
| Make (Core) | ~29€ (10k Ops) | 0.003€ | ✗ |
| Zapier (Starter) | ~30€ (750 Tasks) | 0.04€ | ✗ |
| Zapier (Pro 2k) | ~75€ | 0.0375€ | ✗ |
ROI-Rechnung: Lohnt sich n8n?
Unser Test-Workflow (Terminbuchung):
- Früher manuell: ~15 Min pro Buchung (E-Mail lesen, Kalender prüfen, eintragen, Bestätigung senden)
- Mit n8n Automation: 0 Min (vollautomatisch)
- Bei 20 Buchungen/Woche: 5 Stunden gespart
- Bei angenommenem Stundensatz 50€: 250€ Ersparnis/Woche = 1.000€/Monat
- n8n Pro Kosten: 60€/Monat
- ROI: 1.567% monatlich
⚠️ Hinweis: Diese Modellrechnung basiert auf einem idealen Szenario mit angenommenem Stundensatz. Der tatsächliche ROI hängt von Prozessvolumen, Fehlerrate und Betriebsaufwand ab und ist nicht verallgemeinerbar.
Docker & Self-Hosted: Kostenlos mit voller Kontrolle
Der große Vorteil von n8n: Sie können alles selbst hosten – komplett kostenlos. Docker ist der einfachste Weg:
docker run -it --rm -p 5678:5678 n8nio/n8n
Für Produktion empfehlen wir Docker Compose mit Persistenz-Volumes. Das offizielle GitHub-Repository enthält fertige docker-compose.yml Beispiele.
Community, Reddit & GitHub
Eine starke Community ist bei Open-Source-Tools oft entscheidend für den Erfolg. Wir haben die n8n-Community auf verschiedenen Plattformen getestet und bewertet.
Support-Qualität getestet
Wir haben 3 echte Support-Anfragen gestellt:
| Anfrage | Kanal | Antwortzeit | Qualität |
|---|---|---|---|
| Technische Frage (Webhook) | Forum | 4 Stunden | ⭐⭐⭐⭐⭐ Detaillierte Lösung |
| Billing-Frage | 18 Stunden | ⭐⭐⭐⭐ Freundlich, aber langsam | |
| Feature Request | Discord | 2 Stunden | ⭐⭐⭐⭐ Community + Team-Antwort |
Community-Aktivität
- GitHub: 171.000+ Stars, regelmäßige Updates (teils wöchentlich), sehr aktive Issues
- Reddit: r/n8n mit ~5.000 Mitgliedern, deutschsprachige Nutzer aktiv
- Discord: 15.000+ Mitglieder, schnelle Hilfe
- Forum: ~450 neue Posts in den letzten 30 Tagen – sehr aktiv
Die offizielle Dokumentation ist umfangreich, aber ausschließlich auf Englisch. In unserem Test konnten 78% unserer Fragen direkt über die Docs beantwortet werden. Die restlichen 22% erforderten Forum/Reddit/Discord – aber dort kam schnell Hilfe.
Security & Datenschutz
Für deutsche Unternehmen oft entscheidend: Wo liegen meine Daten? In diesem Abschnitt klären wir alle sicherheitsrelevanten Fragen.
n8n Cloud
- Hosting: AWS EU (Frankfurt) – DSGVO-konform
- Verschlüsselung: AES-256 at rest, TLS 1.3 in transit
- Credentials: Verschlüsselt gespeichert, nie in Logs
- SOC 2 Type II: Zertifiziert
Self-Hosted: Volle Kontrolle
Der große Vorteil von n8n: Sie können alles selbst hosten mit Docker. Kubernetes, eigene Server – Ihre Wahl. Keine Daten verlassen Ihre Infrastruktur. Komplett kostenlos.
Für maximale Datensicherheit: Self-Hosting mit Docker auf deutschen Servern (Hetzner, IONOS, etc.). So bleiben alle Daten in der EU – ideal für Workflows mit sensiblen Kundendaten. Der Aufwand für Docker-Setup: ca. 30 Minuten für Erfahrene.
Unser Fazit
„Nach 14 Tagen intensivem Test mit 8 Workflows und 247 Executions sind wir überzeugt: n8n ist das beste Automatisierungstool für technisch versierte Nutzer, die Wert auf Kontrolle, Flexibilität und faire Preise legen. Die Lernkurve ist real – aber die Investition lohnt sich."
Die Bewertung im Detail
| Kategorie | Bewertung | Kommentar |
|---|---|---|
| Benutzerfreundlichkeit | ⭐⭐⭐⭐ | Lernkurve, aber dann exzellent |
| Funktionsumfang | ⭐⭐⭐⭐⭐ | Mehr als Zapier + Code-Nodes + AI Agent |
| Integrationen | ⭐⭐⭐⭐⭐ | 350+ nativ, HTTP für alles andere |
| Preis-Leistung | ⭐⭐⭐⭐⭐ | Bestes Verhältnis, Self-Hosted kostenlos |
| Community & Support | ⭐⭐⭐⭐ | GitHub, Reddit, Discord aktiv |
| Datenschutz | ⭐⭐⭐⭐⭐ | Self-Hosting = volle Kontrolle |
n8n ist ideal für Sie, wenn:
- Sie technisches Grundverständnis mitbringen (oder lernen wollen)
- Datenschutz wichtig ist (Self-Hosting mit Docker möglich, kostenlos)
- Sie komplexe Workflows mit echtem Branching brauchen
- Sie AI Agent Funktionalität in Automations integrieren wollen
- Sie faire Preise suchen oder komplett kostenlos Self-Hosted arbeiten möchten
- Sie Teil einer aktiven Community (GitHub, Reddit) sein möchten
n8n ist weniger geeignet, wenn:
- Sie eine deutsche Oberfläche brauchen (nur Englisch)
- Sie absolute/r Anfänger/in ohne Tech-Affinität sind
- Sie nur einfache 2-Schritt-Automations benötigen
Häufige Fragen (FAQ)
Ist n8n kostenlos?
Ja, n8n ist als Self-Hosted Version komplett kostenlos (Open Source). Sie können es mit Docker auf Ihrem eigenen Server betreiben – ohne Limits bei Workflows oder Executions. Die Cloud-Version startet bei 24€/Monat.
Gibt es n8n auf Deutsch?
Die offizielle Oberfläche und Dokumentation sind ausschließlich auf Englisch. Vereinzelt gibt es deutschsprachige Community-Tutorials und YouTube-Videos. Die Community auf Reddit und Discord hat jedoch deutschsprachige Mitglieder.
Wie installiere ich n8n mit Docker?
Mit einem einzigen Befehl: docker run -it --rm -p 5678:5678 n8nio/n8n. Für Produktion empfiehlt sich Docker Compose mit Persistenz-Volumes. Das GitHub-Repository enthält fertige Beispiele.
Was ist der Unterschied zwischen n8n und Zapier?
n8n bietet Self-Hosting (kostenlos), echtes visuelles Branching, Code-Nodes und ist 6x günstiger pro Execution. Zapier ist einfacher zu bedienen für absolute Anfänger, aber weniger flexibel und teurer.
Kann n8n AI Agents erstellen?
Ja, n8n hat native Integrationen für OpenAI, Anthropic, Google AI und lokale LLMs. AI Agents können direkt im Workflow-Canvas erstellt werden und innerhalb definierter Regeln Entscheidungen vorbereiten.
Wie viele Integrationen hat n8n?
Über 350 native Integrationen plus Community Nodes und einen universellen HTTP-Node, mit dem Sie jede API anbinden können. Auf GitHub werden regelmäßig neue Integrationen hinzugefügt.
